服务器D盘分区教程

测试环境腾讯轻量2H4G    Windows Server2012 R2 中文版 点我购买优惠服务器2H4G
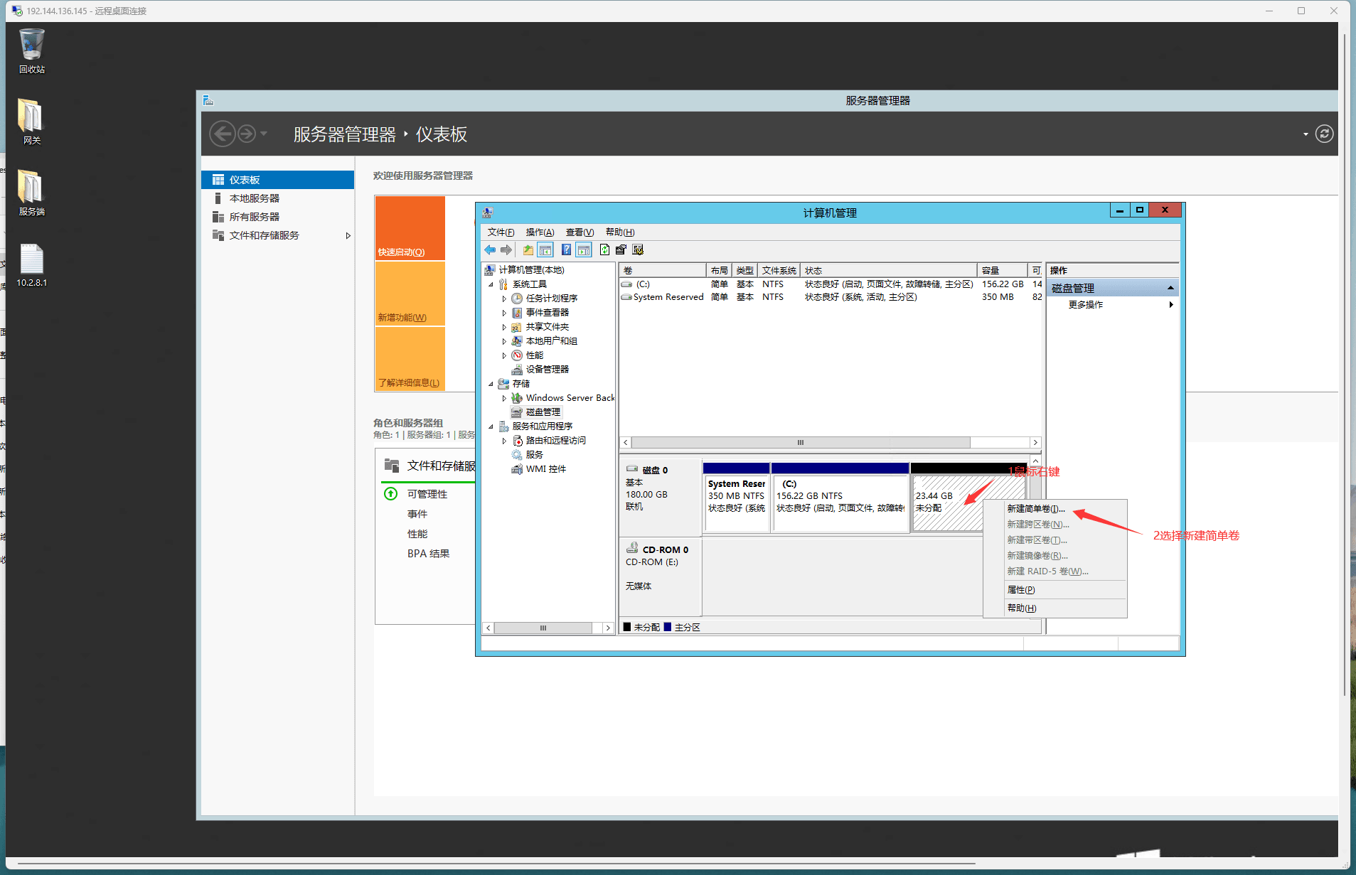
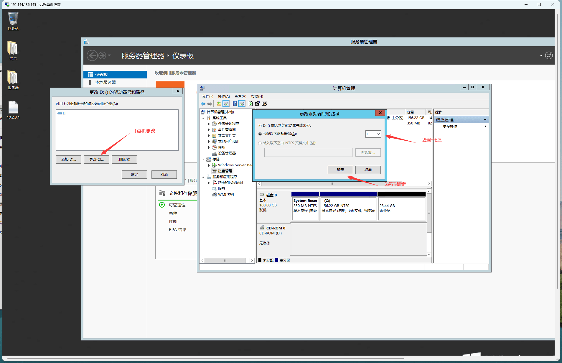
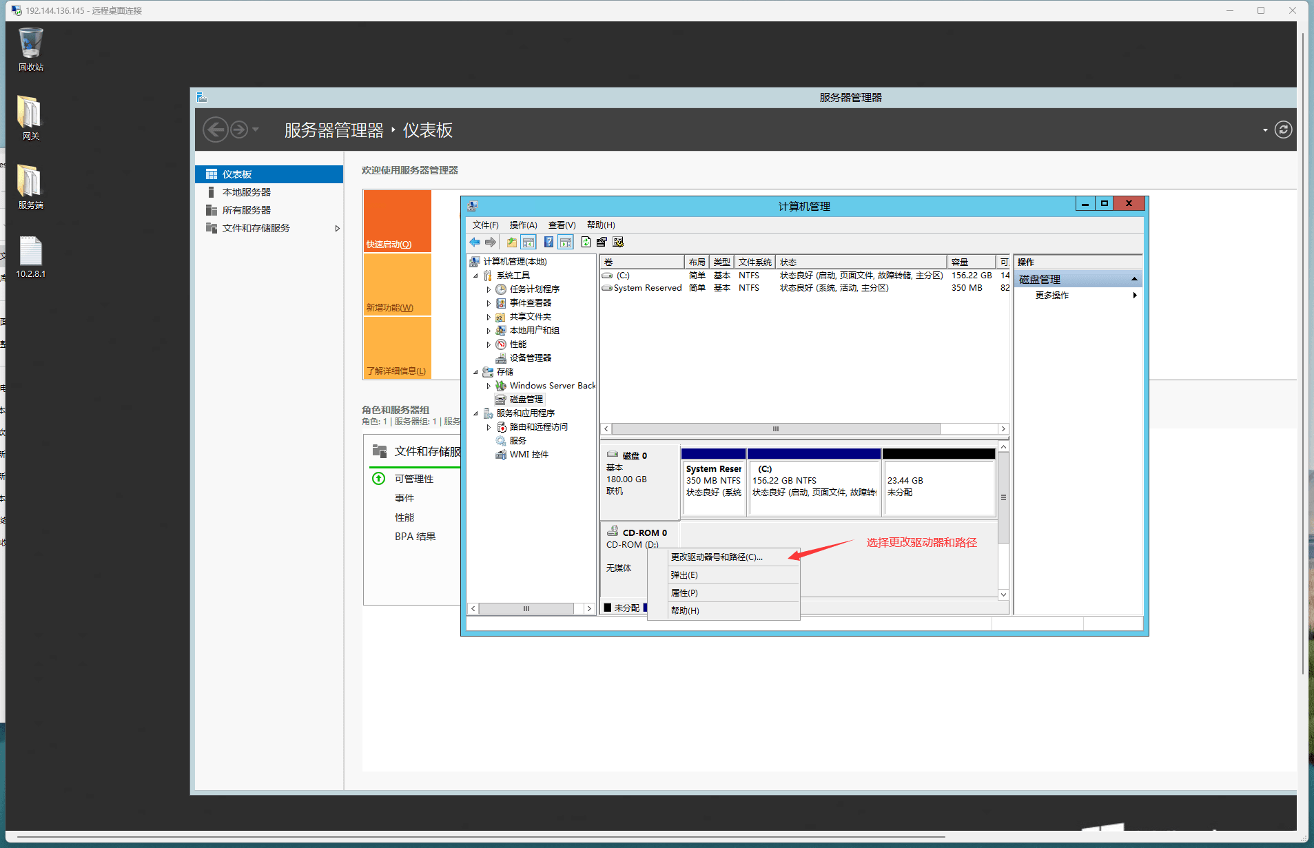
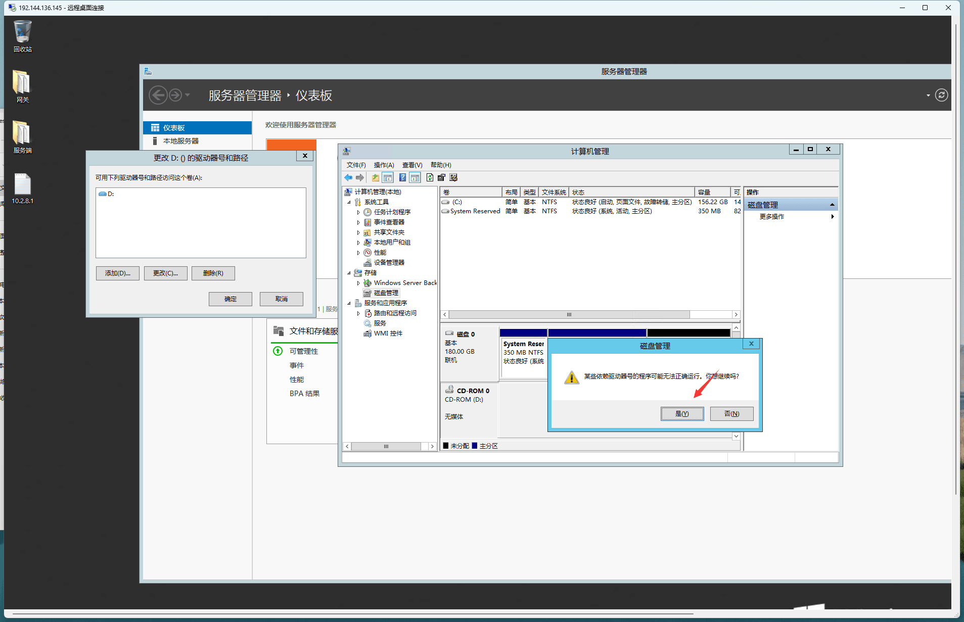
教程开始 直接看图即可

图片[1]-服务器D盘分区教程 - 翼杰资源网-翼杰资源网
图片[2]-服务器D盘分区教程 - 翼杰资源网-翼杰资源网
图片[3]-服务器D盘分区教程 - 翼杰资源网-翼杰资源网
图片[4]-服务器D盘分区教程 - 翼杰资源网-翼杰资源网
图片[5]-服务器D盘分区教程 - 翼杰资源网-翼杰资源网
图片[6]-服务器D盘分区教程 - 翼杰资源网-翼杰资源网
图片[7]-服务器D盘分区教程 - 翼杰资源网-翼杰资源网
图片[8]-服务器D盘分区教程 - 翼杰资源网-翼杰资源网
图片[9]-服务器D盘分区教程 - 翼杰资源网-翼杰资源网
图片[10]-服务器D盘分区教程 - 翼杰资源网-翼杰资源网
图片[11]-服务器D盘分区教程 - 翼杰资源网-翼杰资源网
图片[12]-服务器D盘分区教程 - 翼杰资源网-翼杰资源网
图片[13]-服务器D盘分区教程 - 翼杰资源网-翼杰资源网
图片[14]-服务器D盘分区教程 - 翼杰资源网-翼杰资源网
图片[15]-服务器D盘分区教程 - 翼杰资源网-翼杰资源网

温馨提示:本文最后更新于2025-07-27 23:02:27,某些链接具有时效性,若有错误或已失效,请在下方留言或联系翼杰
本站代码模板仅供学习交流使用请勿商业运营,严禁从事违法,侵权等任何非法活动,否则后果自负!
© 版权声明
THE END
喜欢就支持一下吧
点赞271 分享
相关推荐